真机调试鸿蒙HarmonyOS应用步骤超详细

真机调试鸿蒙HarmonyOS应用步骤(超详细!!!)
HarmonyOS应用调试支持使用真机设备调试。使用真机设备进行调试前,需要对HAP进行签名后进行调试。调试应用签名的方式包括如下两种:
方式一:通过从AppGallery Connect中申请调试证书和Profile文件后,再进行签名。关于该方式,本文不做重点介绍。
方式二:通过DevEco Studio自动化签名的方式对应用进行签名。该方式相比方式一,在调试阶段更加简单和高效,本文重点介绍DevEco Studio自动化签名方案(DevEco Studio V2.1 Release及更高版本中支持)。
IDE中创建项目
选择创建一个新Harmony OS项目

2)选择Java应用

3)填写项目信息。注意包名要保证在所有包名包括网络上其他人的包名中唯一(可以先在第2步第4小步中创建应用时验证是否包名唯一),可以加上自己的信息,多分几级。

4)创建好的项目。

2、创建AGC项目
1)在File->Project Structure->Project->Signing Configs中进行登录。(未注册可参考以下链接注册并完成实名认证 )

2)登录之后勾选Automaticlly generate signing会提示在AppGallery Connect(以下简称AGC)中创建应用,点击提示中的蓝色字“AppGallery Connect”打开AGC。

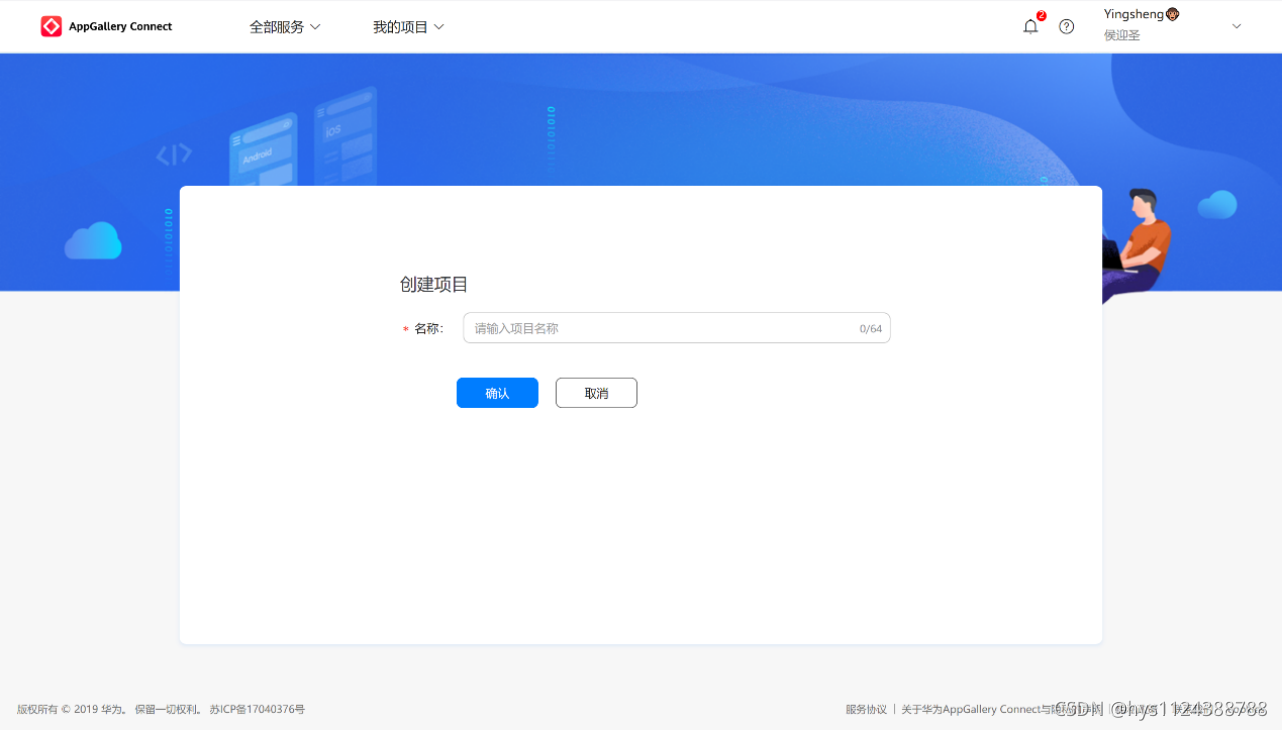
未创建项目的界面。

3)选择创建项目。

项目创建好的界面。

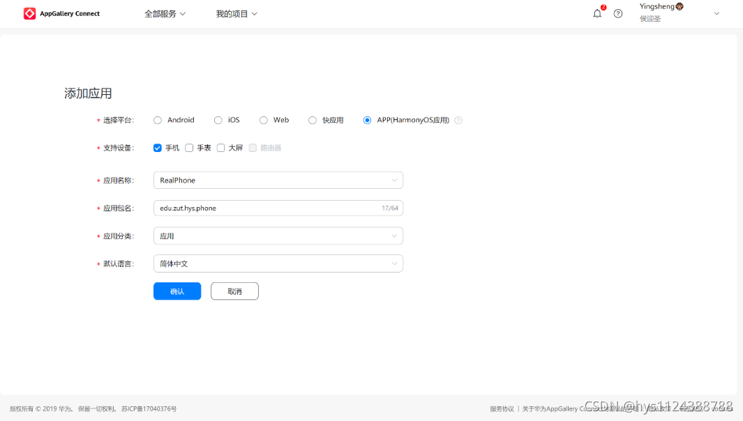
4)选择添加应用。注意网页提交信息中的应用包名与项目中resources目录下config.json文件中bundlename相同(如果包名已经存在就不能创建了)


应用创建好的界面。

3、实现自动签名
1)要ide中自动签名,先通过数据线连接手机,手机需要在开发人员选项中打开USB调试。

开发人员选项通过多次连击版本号打开

连接数据线后手机上选择连接。

2)在项目结构中左栏选择Project,顶栏选择Signing Configs,勾选Automatically generate signing(如果是显示失败有Try Again选项则点击该选项)。

自动签名以后的界面,证书等文件可取消选择框后点击文件夹图标查看。

4、运行
1)启动项目。

通过多屏协同看到的手机屏幕画面已经运行了此程序

5、无线真机调试
1)使手机电脑处于同一局域网下,先用数据线连接电脑与手机。通过以下命令打开5555端口。注意命令行路径在Sdk->toolchains下,hdc.exe所在的目录。
“hdc tmode port 5555”

2)查看手机ip地址

3)在工具ip connect中添加设备,在ide顶栏tools中选择IP Connect

在窗口中输入手机ip,点击绿色箭头即可看见手机出现在窗口中状态为online。

运行项目。

至此我们就完成了有线与无线连接方式的真机鸿蒙应用调试。

