Windows-逆向OD-调试器工具-CE-工具通过查找访问的方式找到子弹数据基地址-使用-OD-工具附加游戏进程-在-OD-工具中查看子弹数据地址-推荐-

【Windows 逆向】OD 调试器工具 ( CE 工具通过查找访问的方式找到子弹数据基地址 | 使用 OD 工具附加游戏进程 | 在 OD 工具中查看子弹数据地址 | 推荐 )
文章目录
前言
上一篇博客 中 , 使用的 OD 工具不行 , 干岔劈了 , 本篇博客使用新的 OD 工具 ;
一、CE 工具通过查找访问的方式找到子弹数据基地址
使用 OD 工具 和 CE 工具 结合 , 挖掘关键数据内存地址 ;
在之前的博客 中 , 通过查找访问的方式 ,

找出了子弹数据的静态地址 ;
这里先使用 CE 查找到子弹数据的动态地址 , 然后再到 OD 中查找该动态地址对应的基地址 ;
先使用 CE 附加该进程 ;


然后打开之前的博客 , 分析出的数据 ;

此时可以得出 , 当前子弹的动态地址为
058E2F1C
;
静态地址
cstrike.exe+1100ABC
, 偏移量分别是
7c
,
5d4
,
cc
;


二、使用 OD 工具附加游戏进程
尝试使用 OD 查找 子弹数据动态地址
058E2F1C
, 对应的静态地址 , 即基地址 ;
关闭 CE , 注意不能关闭游戏 , 游戏一旦关闭 , 下一次打开 , 动态地址就不是
058E2F1C
了 , 就会出现一个新的动态地址 ;
先运行 OD 调试器 , 注意 , 运行 OD 工具时 , 要以管理员身份运行 ;

先附加程序 ,

在进程窗口中 , 选择要附加的进程 ;

注意 , 进入调试界面第一件事就是点击 运行 按钮
, 否则 游戏进程 会一直卡住 ;


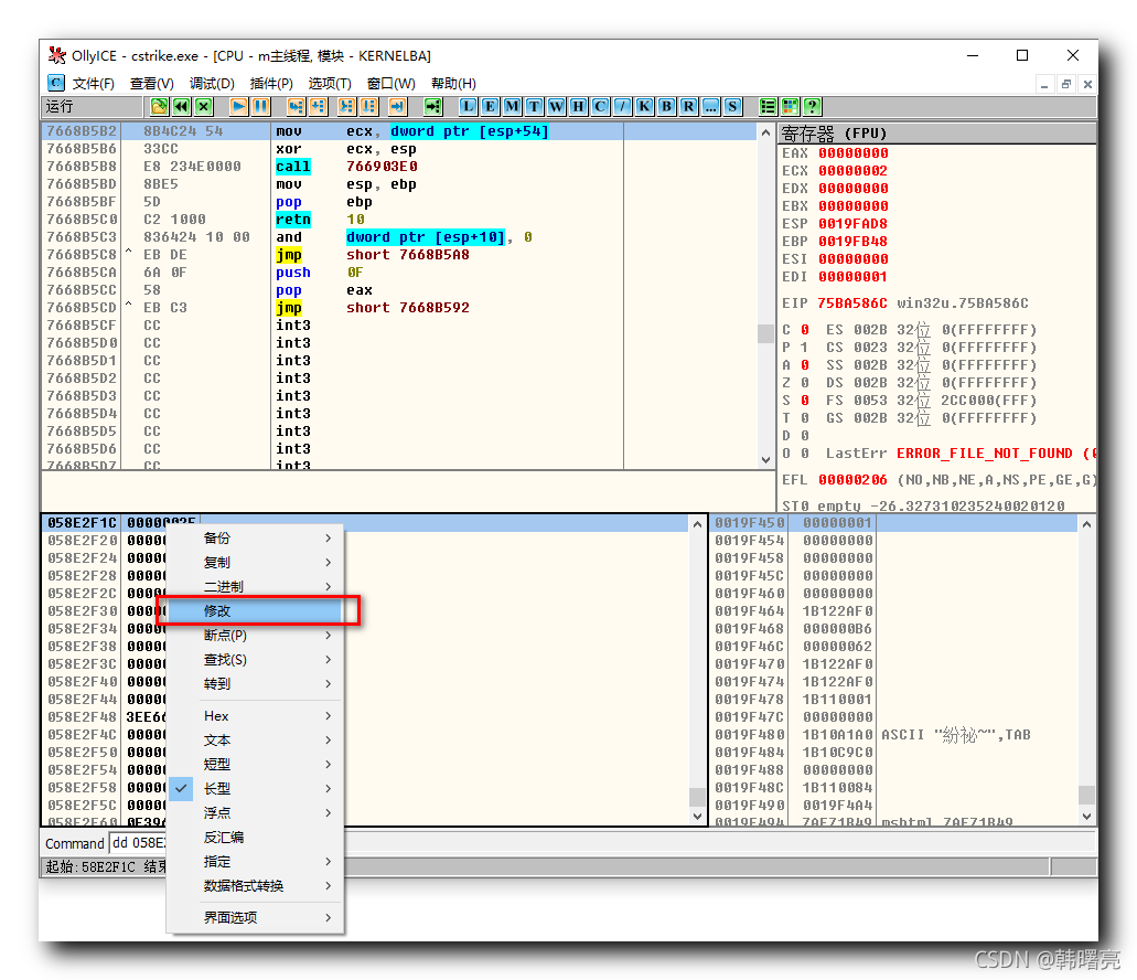
三、在 OD 工具中查看 058E2F1C 地址数据
在 OD 工具的 Command 命令框中 , 输入
dd 058E2F1C命令 , 该命令就是查看访问
058E2F1C
地址的数据 ;

然后点击回车 , 即可查询出访问该地址的指令 , 在数据区 , 左边的
058E2F1C
是地址 , 右边的
0000002F
是数据 ;

058E2F1C
内存地址的数据 2F 是子弹数据 , 十进制的 47 , 表示当前子弹个数是 47 ;

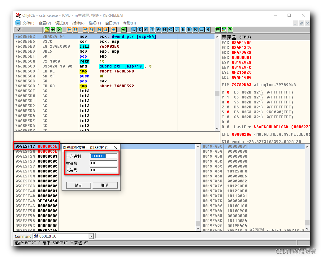
在数据区地址上 , 点击右键选择 " 修改 " 选项 , 可以修改该位置内存信息 ,

这里将子弹个数修改为 110 , 游戏中的子弹个数修改为 110 ;


